La Gestión Personal del Conocimiento (PKM - Personal Knowledge Management) es un desafío. Llevo años tomando notas, acumulando ideas, apuntes, meeting notes. He probado de todo: papel, ficheros sueltos, Evernote, Notas.app, Craft, Standard Notes y Notion. Todas prometían ser “la definitiva”. Ninguna lo fue.
El problema no es la aplicación, es el modelo. Cuando tus notas viven en un formato propietario, en servidores ajenos, estás alquilando tu conocimiento. Y un día la empresa cierra, sube precios, o simplemente decides cambiar… y descubres que migrar es un infierno.
El caso Notion
Notion fue ilusionante. Base de datos, vistas, templates, colaboración. Pero tiene un problema fundamental: tus datos son suyos. No tienes ficheros, tienes “bloques” en su nube. Exportar a Markdown produce un Frankenstein lleno de IDs y enlaces rotos. Si Notion desaparece mañana, tu conocimiento de años se convierte en basura digital difícil de recuperar.
No es solo Notion. Cualquier app que:
- Guarde en formato propietario
- Requiera internet para acceder
- No te deje exportar limpiamente
…te está secuestrando. Y el rescate es tu tiempo y frustración cuando quieras irte.
La filosofía: Markdown + ficheros locales
Mi solución es volver a lo básico: ficheros de texto en mi disco. Suena anticuado, pero es liberador:
| Característica de tus notas | Apps propietarias | Markdown local |
|---|---|---|
| Formato | Propietario, opaco | Texto plano, universal |
| Ubicación | Su nube | Tu disco |
| Dependencia | Requiere su app | Cualquier editor |
| Migración | Dolorosa o imposible | Copiar carpeta |
| Búsqueda | Solo con su app | Puedes usar cualquiera, VSCode, Obsidian… |
| Aplicas IA | Depende de sus características | Pues usar cualquier IA, le dices dónde está tu carpeta |
Un fichero .md de hoy se podrá abrir en 50 años.
Por qué Obsidian
Obsidian no es una app de notas, es un editor + buscador sobre tu carpeta de Markdown. La diferencia es crucial:
- Tus ficheros primero: Obsidian trabaja sobre tu carpeta. Si lo desinstalas, tus notas siguen ahí.
- Búsqueda potente: Indexa todo en
.obsidian/para búsquedas instantáneas. - Enlaces bidireccionales: Conecta ideas con
[[wikilinks]]o enlaces normales. - Plugins: Dataview, templates, canvas, diagramas…
- Multiplataforma: macOS, Windows, Linux, iOS, Android.
Y lo mejor: puedo abrir la misma carpeta con VSCode, Typora o cualquier CLI de IA. Obsidian es mi interfaz principal, no mi carcelero.
Sincronización: las opciones
Necesitas que la carpeta esté sincronizada entre dispositivos. Hay tres caminos:
Opción 1: Obsidian Sync (recomendada para empezar)
La solución oficial. Funciona perfecto, sin configuración, cifrado E2E. Si valoras tu tiempo más que el dinero, es la mejor opción.
Opción 2: Cloud Storage providers
Puedes sincronizar la carpeta con tu servicio cloud favorito:
| Servicio | Funciona en desktop | Funciona en iOS |
|---|---|---|
| iCloud | Sí | Sí (nativo) |
| Google Drive | Sí | Con limitaciones |
| Dropbox | Sí | Con plugin |
| OneDrive | Sí | Con plugin |
Ojo: algunos tienen problemas de conflictos o sincronización lenta. Investiga antes.
Opción 3: Self-hosted (mi setup actual)
Si tienes un servidor en casa (NAS, Raspberry Pi, etc.), puedes montar tu propia nube. Es lo que yo uso: Nextcloud + WireGuard. Más trabajo inicial, control total. Lo detallo más adelante.
Instalación básica
Desktop (macOS / Windows / Linux)
- Descarga Obsidian
- Open folder as vault → selecciona tu carpeta de notas (o crea una nueva)

Si la carpeta no tiene .obsidian/, lo crea automáticamente para guardar configuración e índices.
Configuración recomendada
- Editor
- Spellcheck: On
- Spellcheck languages: según necesites
- Files and Links
- Automatically update internal links: On
- Default location for new notes: Same folder as current file
- New link format: Relative path to file
- Default location for new attachments: In subfolder under current folder (
assets)
- Sync
- Según tu opción elegida
iOS y Android
Con Obsidian Sync: instala la app, login, listo.
Con iCloud: en iOS funciona nativo si tu vault está en iCloud Drive.
Con otros providers: necesitas el plugin Remotely Save que soporta WebDAV, S3, Dropbox, OneDrive. Más detalles en la sección de setup casero.
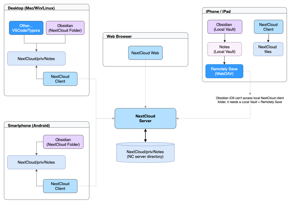
Setup casero: Nextcloud + WireGuard
Esta sección es para frikis tecnólogos que quieren control total. Si prefieres simplicidad, usa Obsidian Sync y sáltate esto.
La arquitectura

- Nextcloud: servidor de ficheros self-hosted, sincroniza entre todos los clientes
- WireGuard: VPN ligera para acceder desde fuera de casa
Desktop con Nextcloud
- Instala el cliente de Nextcloud
- Configura tu cuenta y sincroniza la carpeta del vault
- En Obsidian: Open folder as vault → la carpeta sincronizada
Comprueba que sincroniza ida y vuelta: crea una nota de prueba, espera a verla en otro dispositivo, bórrala.
iOS con Nextcloud
Aquí viene el truco. Obsidian iOS no soporta “Open folder as vault” por restricciones del sistema. La solución es el plugin Remotely Save:
- Instala Obsidian en iOS
- Crea un vault local (lo llamo “Notas”)
- Instala el plugin Remotely Save (Settings → Community Plugins)
- Configura WebDAV:
- Server:
https://nextcloud.tu-dominio/remote.php/dav/files/USUARIO/RUTA/AL/VAULT - User:
USUARIO - Password:
<contraseña de aplicación>
- Server:
- Lanza sync manual cuando necesites
Seguridad
Consejo práctico
WireGuard para acceso remoto
WireGuard te permite conectarte a tu red de casa desde cualquier sitio. Levantas la VPN y accedes a Nextcloud como si estuvieras en el sofá. Configurarlo está fuera del scope de este post, pero es relativamente sencillo si ya tienes un servidor en casa.
Organizar tu vault
Antes de crear 500 notas, para y piensa. Decide tu estructura de carpetas, naming conventions, y si usarás MOCs (Map of Content). Migrar después es tedioso.
Un ejemplo de estructura:
Notas/
├── .obsidian/ # Config de Obsidian (no tocar)
├── .vscode/ # Si usas VSCode en paralelo
├── .claude/ # Si usas Claude Code
├── :
└── Priv/ # Mis notas, organizadas en pilares
├── Personal/
│ ├── 00.Personal.md # MOC del dominio
│ ├── Casa/
│ │ ├── 00.Casa.md # MOC del subdominio
│ │ └── 2026/
│ │ ├── 00.2026.Casa.md # MOC del año
│ │ └── Antenista.md # Nota
│ └── :
├── Trabajo/
│ ├── :
└── :
Los ficheros 00.*.md son MOCs que enlazan al contenido de esa sección. Con el plugin Dataview pueden auto-generar listas de notas hijas.
Mantenimiento y normalización
Indentación consistente
Si editas desde varios editores, estandariza la indentación. Yo uso 4 espacios:
- En Obsidian: Settings → Editor → Use tabs: Off, Tab size: 4
Linting con markdownlint
Para mantener el Markdown limpio:
npm install -g markdownlint-cli2
Crea .markdownlint.jsonc en la raíz:
{
"MD007": { "indent": 4, "start_indented": false },
"MD012": { "maximum": 1 }
}
Ejecuta: markdownlint-cli2-fix "**/*.md"
Uso de la IA
Si tienes acceso a Claude Code, Gemini CLI, Cursor, Copilot o similar, puedes aplicar IA directamente sobre tu vault. La ventaja de tener ficheros locales: cualquier herramienta puede abrirlos.
Dos modos
- Modo Chat: copiar/pegar en la web. Funciona, pero es lento.
- Modo Agéntico: le das acceso a la carpeta y que trabaje. El bueno.
Ejemplo con Claude Code
cd ~/ruta/a/tu/vault
claude
Una vez dentro:
- “Crea una nota sobre Docker Compose en la carpeta Trabajo”
- “Revisa el formato de todas las notas”
- “Busca notas huérfanas sin enlaces entrantes”
- “Mejora la redacción de esta nota”
CLAUDE.md + Skills
Lo potente es enseñarle tu sistema. Yo tengo un CLAUDE.md en la raíz que describe mi estructura, convenciones y reglas. Claude lo lee automáticamente y actúa en consecuencia.
Notas/
├── CLAUDE.md # Instrucciones para la IA
├── .claude/
│ ├── scripts/ # Scripts auxiliares
│ └── skills/ # Comandos personalizados
│ ├── formatear/ # /formatear - validar markdown
│ └── huerfanas/ # /huerfanas - encontrar huérfanas
Los skills son comandos que defines en ficheros SKILL.md. Ejemplo:
/crear "Git Rebase Strategies" trabajo
→ Crea: Priv/Trabajo/2026/Git Rebase Strategies.md
La IA agéntica entiende el contexto y puede hacer operaciones tediosas: revisar frontmatter, corregir tags, reorganizar, mejorar redacción, validar formato. Le das el objetivo, no las instrucciones paso a paso.
Conclusión
Mi stack actual:
- Formato: Markdown en ficheros locales
- Editor: Obsidian (+ VSCode cuando me apetece)
- Sync: Nextcloud casero (pero Obsidian Sync es igual de válido)
- IA: Claude Code para automatización y mejora
Lo importante es que mis notas son mías. Ficheros de texto en mi disco, que puedo abrir con cualquier herramienta, mover a cualquier sitio, y que seguirán siendo legibles dentro de 50 años. Notion no puede decir lo mismo.
Enlaces interesantes
| Notas | Sync | IA |
|---|---|---|
| Obsidian | Nextcloud | Claude Code |
| Plugin Remotely Save | Nextcloud WebDAV | Gemini CLI |
| WireGuard |